Menu
Close
Home
About
Works
Awards
Schedule to meet
Back
B2B Cyber Security SAAS Platform
Revamping the Low-code programming module to uplift the user experience
Content List
Close
Contents
About the case
UI Design
UI Design
Understand the disadvantage of the legacy UI
Minimize color usage
Reduce the visual noise
Optimize the space of use
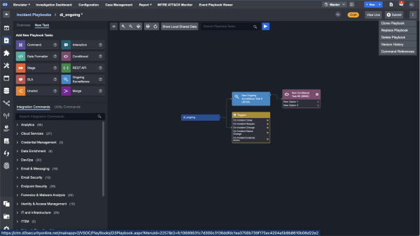
Overall Low-code Feature
Legacy UI - Landing
Revamped UI - Landing
1
Minimalist Task component UI
To reduce visual noise, minimize color usage, and restructure information hierarchy.
2
Relocated the function (fx) section
To maximize screen space utilization, relocate the 'Task' container to the bottom.
3
Clean and intuitive tools bar
To improved low-code programming experience, optimize efficiency by restructuring the tool hierarchy and presenting relevant calls to action.
Details of each “Task” component
Legacy UI - Triggered the task
Revamped UI - Triggered the task
1
Component UI
Standardize color and style usage.
2
Flexible edit popup
To maximize screen space utilization, replace the right side area
3
Control by session
To provide the categorized information